Nouvelle gestion des temps Séquora 2017 V13.01

Gestion des temps prévisionnel Séquora 13.01
Gestion des temps Séquora 13.01

Nous avons le plaisir de vous présenter la nouvelle version de gestion des temps du logiciel Séquora 2017 V13.01, comprenant : 

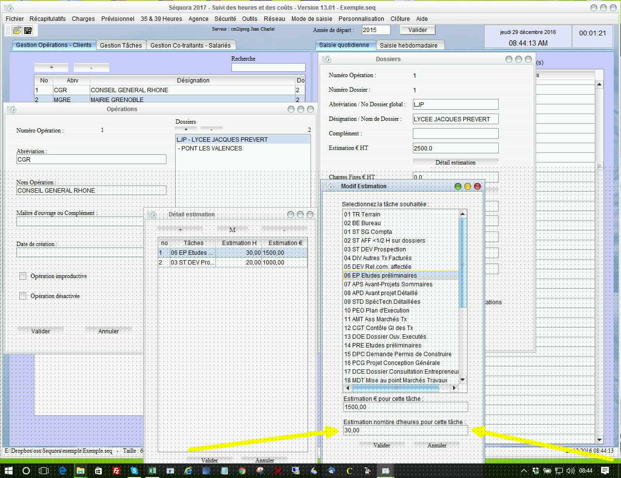
  • Une nouvelle gestion de l'estimation des phases en heures en plus de l'estimation en montants
  • Un nouveau récapitulatif prévisionnel des heures par affaire - dossier - tâche toute affaire - dossier confondue avec écarts aux prévisionnels et % réalisés
  • Un nouveau récapitulatif prévisionnel des heures par affaire - dossier - tâche pour une affaire - dossier donnée avec écarts aux prévisionnels et % réalisés
Catégorie: