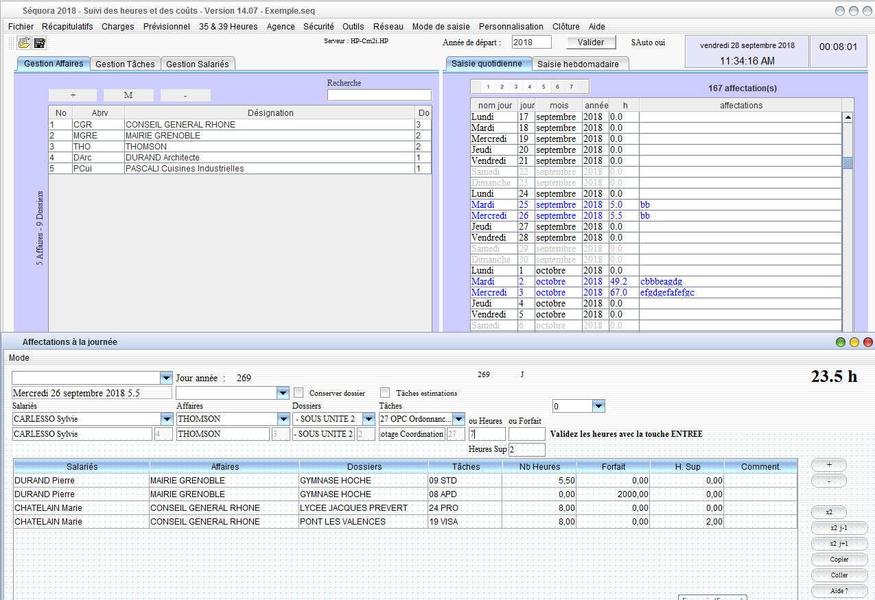
Saisie des heures ou des jours dans la gestion des temps passés Séquora Mac et PC
Séquora permet de saisir :
- des heures et fractions d'heures,
- des jours et fractions de jours,
- des forfaits (montants libres),
- des charges prédéfinies ou à la volée (montants libres).
La saisie des heures peut se faire à la souris à l'aide de menus déroulants ou entièrement au clavier par mots clefs pour une saisie ultra-rapide.
Un utiliseur donné peut -au choix- saisir les heures de tout le monde ou uniquement ses heures travaillées personnelles.(En fonction de son compte utilisateur prédéfini par l'administrateur).
Image:

